Luke 42289 Posted January 8, 2014 Posted January 8, 2014 i was just hoping to get more information in case it be something we can support.
Luke 42289 Posted January 8, 2014 Author Posted January 8, 2014 forcing isn't the answer. it's a matter of how does your folder structure compare to our supported structures in the library wiki. so i need to know what the differences are.
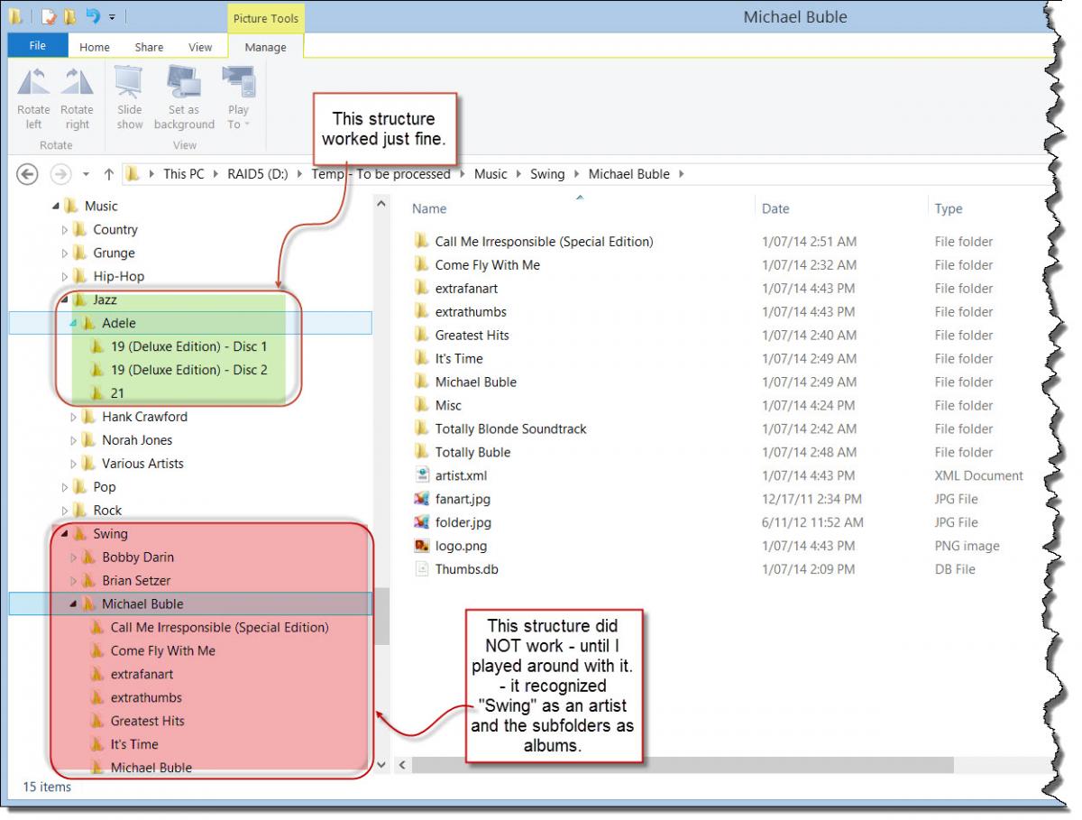
likeabeach 0 Posted January 8, 2014 Posted January 8, 2014 (edited) Here is a screenshot of my folder structure. Edited January 7, 2014 by likeabeach
likeabeach 0 Posted January 8, 2014 Posted January 8, 2014 I think the difference is that I have a genre folder at the beginning. I believe the wiki wants the first folder to be artist. Correct?
Luke 42289 Posted January 8, 2014 Author Posted January 8, 2014 no i woudl think that's ok. it probably has more to down folder contents at the lower levels
likeabeach 0 Posted January 8, 2014 Posted January 8, 2014 First of all. Awesome, awesome, awesome. Love this software. Clean, simple and extremely flexible. Now my problem. I see that the media data is mainly controlled via small xml files written to each folder. I am having some troubles with the Music media. My music is stored by: genre / artist / album / song. This works for the most part, except for my "swing" folder. On initial scan MediaBrowser recognized "swing" as an artist, so it labelled the subfolders as albums (and folders), which doesn't give me the right metadata. Since there is no "type" option available in the server interface I had hoped I could drop in a modified "artist" xml file into the correct folder and all would be good. But I'm not having any luck. It keeps dropping in a new "album" xml file. This works for my other genre's. Is there anyway I can force MediaBrowser to pick up the right information? Thanks. Sandy
likeabeach 0 Posted January 8, 2014 Posted January 8, 2014 I removed all the xml files from all those folders and subfolders. Put in an album.xml file in one of the album folders and refreshed the data "backwards". For all the album subfolders first and then for the artist and it eventually worked. Not sure why this occurred but I have a ton more music files to re-organize into this structure, I'll let you know if I find something that may lead to more details.
Recommended Posts
Create an account or sign in to comment
You need to be a member in order to leave a comment
Create an account
Sign up for a new account in our community. It's easy!
Register a new accountSign in
Already have an account? Sign in here.
Sign In Now